Maintenance for the week of March 16:
• PC/Mac: No maintenance – March 16
• ESO Store and Account System for maintenance – March 18, 6:00AM EDT (10:00 UTC) - 4:00PM EDT (20:00 UTC)

Intermittent 1 second pauses

DrGerm
DrGerm
Anyone having intermittent and random 1 second (or maybe 2 s) pauses in game since the last patch?

I had no problem since launch and then this started last day or two (since last patch coincidentally).

I tried the "RequestedNumThreads" and "turn off launcher" tricks without any fix.

I've tried turning addons on and off and so far no fix.
  • Ageless
    Ageless
    ✭✭✭
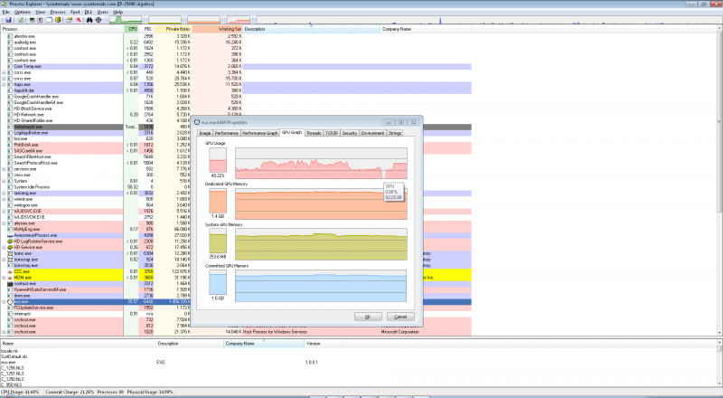
    Yes, I have them in droves since patch 1.1.2 and have narrowed it down to there then being no load on the GPU. I ran Process Explorer on eso.exe all the while when running the game, on the GPU Threads tab.

    Here's two occurrences where my toon just hangs for seconds upon a time in the game. It coincides with the GPU load falling all the way down to zero. Just as if the game decides to stop loading the GPU at that time.
    GPU_zero_usage_when_character_stuck_in_lag.png
    GPU_zero_usage_again.png

    @ZOS_JasonL, anything known about that from ZoS standpoint?
    Edit: Apropos, my 'pauses' are 3 to 6 seconds long (counted under my breath :)).
    Edited by Ageless on May 26, 2014 12:53AM
    Jord.

    As I burn down and murder, I know that God forgives.
    'Spite all the things I've done my soul yet forever lives.
    And all those caught in the shadow of my wings have cause to fear.
    I swear on all I've done, no evil shall linger here.

Sign In or Register to comment.